TreeTalk Node
Tutorials & Quick Start for Windows
This page will help you start using TreeTalk Node for Windows in minutes: follow the quick start guide, watch the video walkthrough, and consult the troubleshooting FAQ if something doesn’t work as expected.
Quick Start — from download to first file transfer
Simple steps: launch the app and see peers, send your first file, say hello in text&voice chat.
TreeTalk Node v1.21 – What’s New
Greater flexibility and smoother performance — built on your feedback. Thank you!
TreeTalk Node: From Download to First File Transfer in 30 Seconds
This short video walks you through the interface, peer discovery, chat, and file transfer workflow step by step in 2 minutes.
Video Tutorial — TreeTalk Node in action, step by step
Prefer to watch instead of reading? This video walks you through the interface, peer discovery, chat, and file transfer workflow step by step in 8 minutes.
Troubleshooting & Technical FAQ
Having issues with download, launch, or file transfer? Start here. Most problems are solved by allowing the app in Windows Defender / antivirus, checking peers and ports, and using the File Journal to verify transfers.
1 Windows Defender warns me when I download or launch TreeTalk Node. Is it safe?
Yes. TreeTalk Node downloaded from the official TreeTalk website (tree-talk.com) is safe to use.
Windows Defender or SmartScreen may show a warning for new or unsigned applications. Click “More info” → “Run anyway” to continue if you trust the source.
No Internet connection is required, and no data is sent outside your network. If needed, add the app to Windows Defender’s Allow list.
2 My antivirus blocks TreeTalk Node or shows a false alarm. What should I do?
Some third-party antivirus tools flag new portable apps by mistake. Add TreeTalk Node to your antivirus allowed / whitelisted applications list.
This resolves the issue without affecting system security. The program contains no malware, no third-party ads, and no telemetry (except possible experimental beta builds).
3 TreeTalk Node cannot detect peers in my LAN. How do I fix this?
Check the following:
- All devices are connected to the same LAN / WiFi / VPN.
- Windows Firewall allows TreeTalk Node for private networks on all devices.
- If you use antivirus firewalls (Kaspersky, Bitdefender, Avast, etc.), allow the app in their network rules.
- Network discovery is enabled in Windows.
- Restart the app on all machines to refresh peer discovery.
4 How do I allow TreeTalk Node in Windows Firewall (Brandmauer)?
To allow the app through Windows Firewall:
- Open Control Panel → Windows Defender Firewall.
- Click “Allow an app through firewall”.
- Find TreeTalk Node (or add it manually).
- Enable the checkbox for Private networks (Public is optional).
This ensures the app can transfer files across your network.
5 How do I allow TreeTalk Node in my antivirus firewall?
Each antivirus has its own interface, but in general you should:
- Go to Settings → Firewall → Application control.
- Add TreeTalk Node executable to the list of trusted / allowed apps.
- Set the rule to Allow all connections on local network.
Look for names like “Trusted”, “Allow”, or “Full network access”.
6 Files are not transferring. What should I check?
Verify the following:
- The peer is online and visible in the peers panel.
- Both endpoints are running TreeTalk Node (same version is recommended).
- The firewall or antivirus is not blocking LAN communication.
- Your router does not isolate clients (no “guest WiFi isolation” or similar options enabled).
- The port number in Options matches on both sides.
7 How do I change the default port used by TreeTalk Node?
Open Options → Port number, choose a new value, and save the settings. Restart the app for the change to apply.
Pick a port that is not used by VPN software, VoIP tools, other file-transfer apps, or network monitoring utilities.
8 I suspect a port conflict. What are the signs and how do I fix it?
Typical symptoms of a port conflict:
- No peers are detected.
- Files are stuck at 0% or never complete.
- Transfers work sometimes, but fail randomly.
To fix it:
- Change the port(s) in Options on all devices.
- Restart TreeTalk Node.
- Ensure all peers use the same new port.
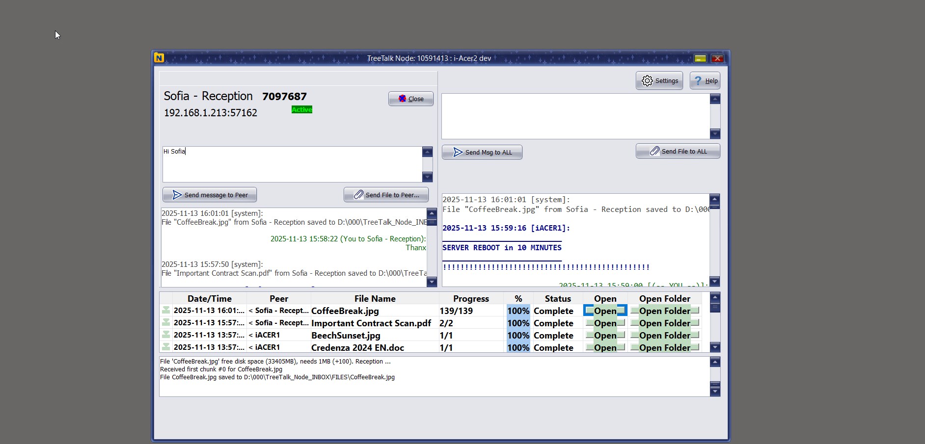
9 Where are my received files saved?
All incoming files appear in the File Journal with date and sender information.
Use the “Open folder” button next to an entry to open the directory where the file is stored.
The base directory is defined in Options → Save folder.
10 Can I change where received files are stored?
Yes. Open Options → Save folder, choose a new location, and confirm. TreeTalk Node will use this folder for all future incoming transfers.
11 What is the File Journal and how does it work?
The File Journal is a log of all file transfers:
- Received files (with time, date, and sender).
- Sent files (with time, date, and destination).
It includes quick buttons to open the folder or the file itself, so you never lose track of where your documents are stored.
12 Why are file transfers so fast in TreeTalk Node?
TreeTalk Node transfers files directly inside your LAN / WiFi / VPN, without:
- Cloud servers
- Internet routing
- Email or third-party storage
This local-only design often outperforms SMB shares, email attachments, and USB drives — especially for large files.
13 Does TreeTalk Node work on Windows 7?
Yes. TreeTalk Node supports Windows 7, 8, 10, and 11, including mixed environments where older and newer PCs work together.
The app is portable — no installation is required.
14 Is encryption available? Should I enable it?
Optional end-to-end encryption is available for both files and messages.
Enable it if you:
- Work in corporate or regulated networks.
- Use TreeTalk Node over VPN between remote offices.
- Operate in environments where traffic may be monitored.
For a private home LAN or a small office, encryption is usually optional but still available.
15 What is “Deep Work” mode?
Deep Work mode disables pop-up notifications and sound alerts.
You still receive files and messages in the background, but the app stays quiet so you can focus on your work without interruptions.
16 How do I verify that my file was successfully sent?
Open the File Journal and check the “Sent” section:
- If the status is complete, the file was delivered locally.
- Successful arrival is usually reflected in the chat log on the receiving side.
You can also confirm with the recipient via private or group chat.
17 TreeTalk Node shows different subnets. Will it still work?
Yes, TreeTalk Node can work across multiple adapters or subnets as long as the network allows local broadcast or directed traffic between them and where are no IP address conflicts.
This is common in workplaces where devices are connected via both Ethernet and WiFi, or where VLANs are configured for internal communication.
18 Do I need admin rights to run TreeTalk Node?
Usually, no. TreeTalk Node is a portable application and runs without installation or administrator privileges.
Just download, unpack, and launch it. You only need elevated rights if your corporate IT policy restricts running executables from user directories.
19 TRIAL / FREE / PRO: How can I check how many Premium trial days are remaining?
Click the [Help] button in the top-right corner of the dashboard.
You will see all program information, including the number of remaining trial days (or the message "Trial expired").
From this window, you can also upgrade to PRO or copy your program data to purchase an upgrade on another computer (if this one is not connected to the Internet).
20 UPGRADE: How do I upgrade to the PRO version?
Click the [Settings] button in the top-right corner of the dashboard. Then click [Upgrade] and select the appropriate option.
If none of the available options fits your needs, copy your HW_CODE and SERIAL, and follow the link provided in the note.
After payment, you will receive a license key text file via email. This key is valid only for that specific PC.
To activate:
- Click [Settings]
- Then [License Registration]
- Either upload the file ([Load File]) or paste the key text into the empty field
- Click [Verify & Apply]
21 UPGRADE: How can a corporate client upgrade to PRO if there are many computers?
If all PCs are connected to the Internet, you can purchase and register a one-off lifetime license individually on each machine.
If this option is not suitable, please contact our support team, and we will assist you with a bulk upgrade solution.
22 TRIAL / FREE / PRO: My Peer List contains many inactive contacts, and the Free version limits communication to only the top peers. What should I do?
Click the [Clean Peer List] button. The list will be cleared and, after a few seconds, repopulated only with peers who are currently online.
Since the number of active peers will now be below the free version limit, you will be able to open a private chat with the contact you need.
If you work with a larger team or regularly send large files, upgrading to the PRO version is recommended for long-term use.
23 UI: I'm using the portable version of TreeTalk Node — how can I create a desktop shortcut in Windows?
1. Open the folder where you extracted the portable TreeTalk Node files.
2. Locate the executable file (usually TreeTalk-Node.exe or ttnode.exe).
3. Right-click the file:
- Windows 10: Select Send to > Desktop (create shortcut)
- Windows 11: Select Show more options, then Send to > Desktop (create shortcut)
Do not move the original .exe file.
24 UI: I'm using the portable version — how do I make it run automatically when Windows starts?
1. Open the Startup Folder:
Press Win + R, type shell:startup,
and press Enter.
This opens the folder where Windows launches programs at
login.
2. Add the Shortcut:
- Find the shortcut you created on your desktop
- Right-click and select Copy
- Go to the Startup folder, right-click in an empty area, and select Paste
3. Verify:
Open Task Manager (Ctrl + Shift +
Esc) → Go to the Startup apps
tab.
Your app should appear in the list with the status "Enabled".
25 UI: How can I stop the transfer or reception of a large file in progress?
To stop the transfer or reception of a large file in progress, simply close the application window briefly and then restart it. You may also need to delete the temporary file on the receiving side.
26 UI: Where are files and voice messages received by the application stored?
Open the Settings panel (gear icon in the top-right corner of the application window) to see the folder where files are stored. By default, this folder may vary depending on the operating system version. You can change it in the Settings panel by clicking the “Change Download Folder” button. The folder can be opened in the file explorer by clicking the “Open Folder” button in the file log, or by clicking the “Open Folder” label in the table header. Voice messages are stored in the same directory, within the VOICE and OUTVOICE subfolders.
27 UI: Why do I see myself in the peers list?
This is a common feature in modern messaging applications. It allows you to test the functionality of the program, its settings, and folder accessibility even when no other peers are available. You can send files to yourself (for example, from a network folder to a local receiving folder) to improve workflow organization, and you can also create text and voice notes for yourself.
28 UI: How can I use advanced formatting in the text chat?
In the text chat, you can insert a line break by pressing Shift+Enter and send a message by pressing Enter. Since chat feeds use monospace fonts, you can also apply formatting using standard ASCII characters.
29 UI: How can I organize peers in the contacts/peers table?
To organize contacts, you can use the activity-based sorting feature (the “Active” label in the upper-right part of the table). When clicked, only active peers will be moved to the top.
Additionally, you can completely clear the peer list by clicking the “Clean Peer List” button. This will remove all entries, and the list will then be repopulated only with peers currently available on the network. Please note that peer discovery may be slightly slower compared to when peers have already been detected previously.
30 Licensing: How does Batch Offline Licensing work for Enterprise or air-gapped deployments?
For organizations operating in air-gapped environments or restricted networks where individual Stripe payments are not feasible, we provide a Batch Offline Licensing workflow:
- Data Collection: On each PC, open TreeTalk Node and collect the Serial Number and HWcode (Hardware Code) provided in the license/help section.
- Consolidation: Unite all collected pairs (Serial + HWcode) into a single text (.txt) file.
- Single Invoice: Send this file to our sales team. We will issue a single invoice for the total number of seats.
- Bulk Activation: Once the invoice is settled, you will receive a batch of unique license keys corresponding to each PC, allowing for full activation without the devices ever needing an internet connection.
This process ensures business continuity and maintains your security perimeter by eliminating the need for external web traffic during the upgrade process.
Something is missing? Please take a 1-minute survey, and Vote
for the features you truly need in the next release.



